
“我的本地存储空间有限,虚拟机占用了大量存储。但我有一个 NAS 设备,想知道是否可以将其添加到 VMware ESXi 中,以扩展存储空间?”
网络附加存储(NAS)是一种通过网络提供共享存储的设备,适合集中管理数据。在这种情况下,使用 NAS 作为 ESXi 的存储解决方案非常便捷。那么,如何将虚拟机存储迁移到 NAS 上呢?接下来,我们将详细讲解这个过程,一起了解如何通过 NFS 将 NAS 连接到 ESXi,不要错过哦!
在本文中,我们将逐步指导您如何设置和配置 NAS,以便在 VMware ESXi 中访问和使用其存储空间。
要将 NAS 存储挂载到 VMware ESXi 上,我们可以使用 NFS(网络文件系统)服务来实现。下面是通过启用 NFS 服务并使用 Synology NAS 创建共享文件夹的步骤,之后再将其作为数据存储装载到 ESXi 主机上。

2. 返回控制面板,单击“共享文件夹”>“新增”以打开共享文件夹创建向导。
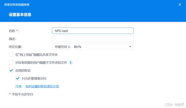
3. 设置名称、描述(可选)并指定共享文件夹的位置,单击下一步以配置加密和其他高级设置。完成后,单击“应用”。

4. 返回共享文件夹选项卡,然后点击“编辑”,然后在弹出窗口中点击“NFS权限”>“新增”。

5. 填入服务名称或ESXi主机的IP地址(静态),选择读写权限等其他配置,然后单击“确定”以添加此NFS规则。

6. 访问VMware ESXi Web客户端,导航到“存储”>“数据存储”>“新建数据存储”以打开新的数据存储创建向导。
7. 接下来我们需要在ESXi挂载NFS存储,所以请您在创建类型窗口中选择“挂载NFS数据存储”,单击“下一页”。

8. 在提供NFS装载详细信息选项卡上,设置新数据存储的名称,并在NFS服务器中输入Synology NAS的IP地址,然后输入刚刚在NFS共享中复制的装载路径,单击“下一步”。

9. 查看设置摘要,然后单击“完成”。刷新数据存储列表,您可以看到NAS已添加为新的数据存储。

正如之前提到的,除了在 VMware ESXi 上挂载 Synology NAS 共享文件夹外,您还可以选择将虚拟机直接备份到群晖 NAS。虽然 NAS 制造商提供了一些虚拟机备份工具,但它们在性能和功能上存在一定的限制。例如,Synology 的 Active Backup for Business 2.2.0 及更高版本最多支持 50 台设备的并发备份,并且仅适用于某些较新型号的 NAS 设备,如 DS420+ 及以上。
因此,在这里我推荐一个更加专业、功能丰富的虚拟机备份软件——傲梅企业备份旗舰版。该软件可以帮助您轻松将多个虚拟机直接备份到 NAS 设备,自动执行备份过程,并在出现问题时及时发送电子邮件通知。它的主要功能包括:
这种解决方案不仅更加灵活和稳定,而且能够满足不同规模企业的虚拟机备份需求。
步骤1. 绑定设备:打开傲梅企业备份旗舰版,登录您的账号,在主界面中将您的vCenter或ESXi主机添加为源设备(此步骤仅在初次绑定主机时才需要,绑定成功之后则无需重复此步骤)。

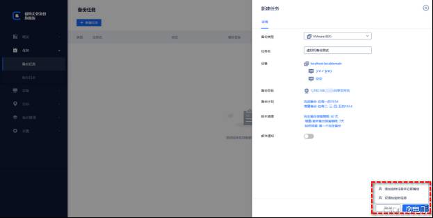
步骤2. 创建备份任务:点击“备份任务”>“新建任务”。

步骤3. 根据您的需求设置备份类型、任务名、设备、备份目标、备份计划、版本清理等。


备份目标:选择“添加网络路径”,将备份存储在网络位置,以节省本地磁盘空间。设置完成后,请点击“确定”。

备份计划:选择您希望的备份方式和自动备份间隔,设置完毕后点击“确定”。
版本清理:配置保留策略以自动删除旧备份文件,从而节省存储空间。设置完成后,请点击“确定”。

步骤4. 请点击右下角的“开始备份”按钮,然后您可以选择以下两个选项之一:

在这种情况下,备份虚拟机可以帮助您快速恢复到正常状态。如果发生意外状况,您可以轻松地通过备份还原虚拟机。此外,您还可以选择将备份迁移到新位置,以快速创建相同的虚拟机。这种灵活性不仅提高了数据安全性,也大大简化了虚拟机管理流程,非常方便实用。
如果您的 VMware 虚拟机存储空间不足,使用 NAS 作为扩展存储是一个非常理想的选择。为了帮助您更轻松快捷地在 ESXi 上添加 NAS 存储,本文将分享一个简单且有效的操作方法。希望这些步骤能为您提供实用的指导,提升您的虚拟化环境的效率。